IoT a robotika: programovanie Arduina pomocou grafických blokov
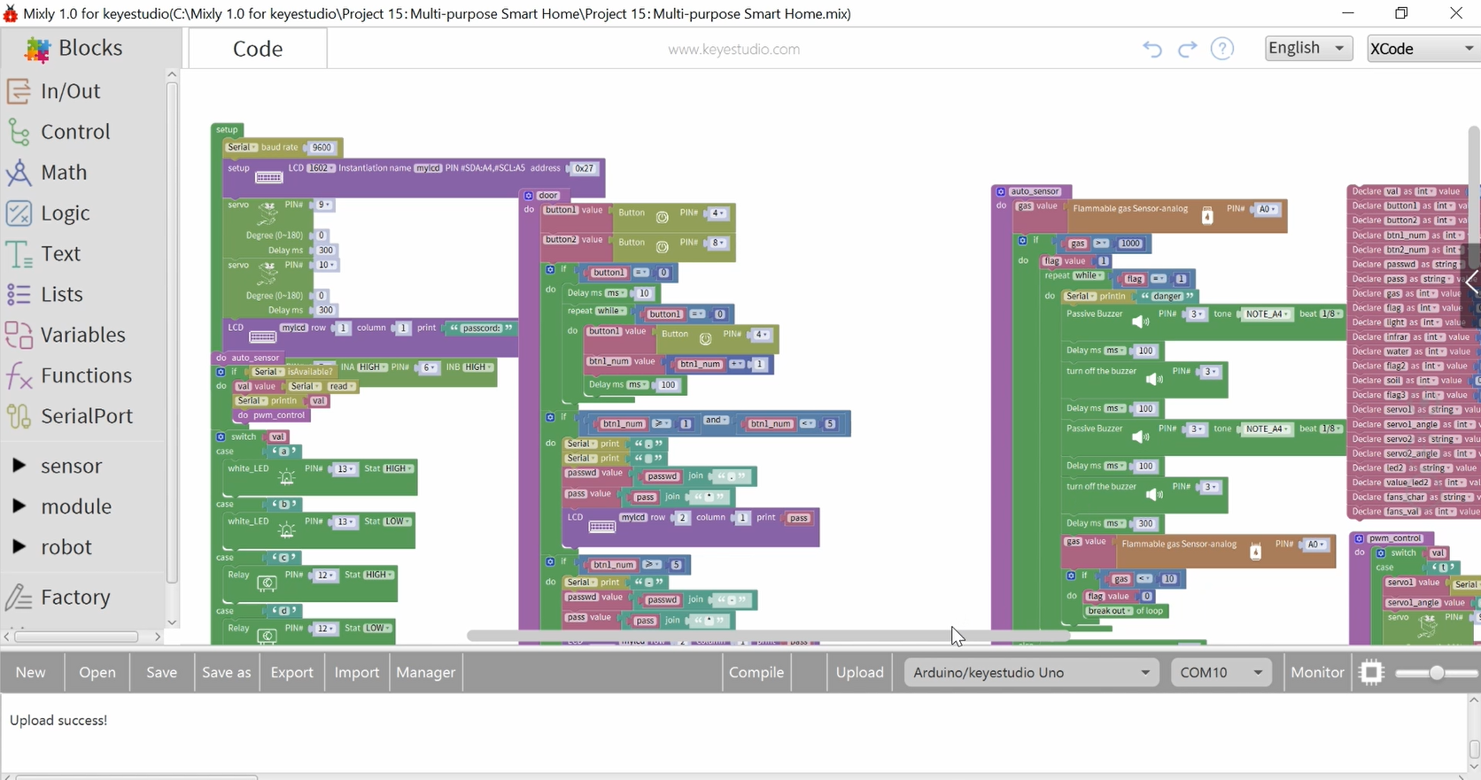
Zaujímavú stavebnicu Smart Home Kit for Arduino, z ktorej sa dá postaviť názorný drevený model so senzormi, LED kami simulujúcimi svetlá, servami ovládajúcimi okná a dvere sme už predstavili v článku. Môžete ho programovať a taktiež ovládať mobilnou aplikáciou. Vo voľnom pokračovaní sme ukázali príklady softvérovej obsluhy senzorov a motorov. Riadiacu dosku kompatibilnú s Arduino Uno sme programovali vo vývojovom prostredí Arduino IDE. Tento model však môžete programovať aj pomocou grafických blokov vo vývojovom prostredí Mixly. Názorné ukážky sú vo videu
Nakoľko stavebnica využíva klon Arduino Uno a vývojové prostredie Mixly je k dispozícii zdarma, môžete pomocou grafických blokov programovať aj iné zapojenia s Arduinom
Riadiaca doska (klon Arduina Uno) a Sensor ...
Článok je uzamknutý
Prihlásiť pomocou členstva NEXTECH
Zobrazit Galériu
Článok je uzamknutý
Pokračovanie článku patrí k prémiovému obsahu pre predplatiteľov. S digitálnym predplatným už od 10 € získate neobmedzený prístup k uzamknutému obsahu na celý rok. Objednať si ho môžete TU. Ak ho už máte prihláste sa TU
Prihlásiť pomocou členstva NEXTECH