PLC – príklady pre smarthome automatizáciu I.
Pojem inteligentný dom - smarthome je jednoznačným trendom, otázka je spôsob realizácie. Jednotlivé subsystémy ako je osvetlenie a tienenie okien, kúrenie a klimatizácia je možné riadiť a programovať či už pomocou špecializovaných smarthome riadiacich jednotiek, alebo si domácu automatizáciu poskladáte z rôznych prvkov ako sú vypínačem svietidlá, či spínacie prvky pripojených k WiFi: Alebo si môžete zobrať príklad z priemyselnej automatizácie a zautomatizovať si systémy v byte, dvore, či záhrade pomocou PLC, čiže priemyselných riadiacich jednotiek.
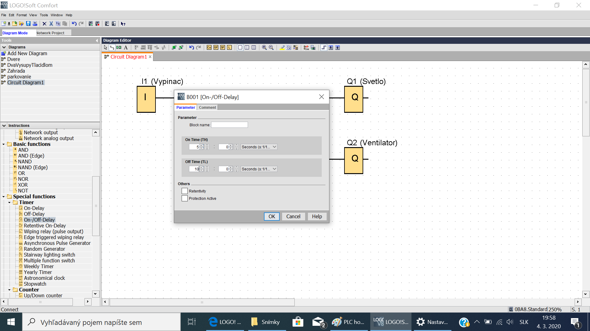
V článku ukážeme niekoľko jednoduchých a zrozumiteľných námetov pre domácu automatizáciu s riadiacou jednotkou Siemens Logo! (120 eur).
V reálnej praxi by ste použili PLC profi triedy, napríklad UniPi Axon M205 a stýkače na z ...
Článok je uzamknutý
Prihlásiť pomocou členstva NEXTECH
Zobrazit Galériu
Článok je uzamknutý
Pokračovanie článku patrí k prémiovému obsahu pre predplatiteľov. S digitálnym predplatným už od 10 € získate neobmedzený prístup k uzamknutému obsahu na celý rok. Objednať si ho môžete TU. Ak ho už máte prihláste sa TU
Prihlásiť pomocou členstva NEXTECH